はじめての方へ顧客の新規作成及び顧客情報の編集顧客情報検索顧客世帯管理保有資産の登録保有資産サマリー取引履歴資産残高推移機能保有資産分析債券分析機能投信・ETF分析機能ライフプランシミュレーション提案機能活動履歴ToDo機能カレンダー機能案件管理ファイル一覧メッセージ機能投資のコンシェルジュを活用した顧客管理会員サイト機能外部とのシステム連携CSV取込み機能レポート機能手数料・報酬・請求機能計数管理機能権限設定システム管理参考資料
23.7.1 CSVデータの作成方法およびアップロード方法
CSVデータ作成方法
Step1:(初回のみ)連携用スプレッドシートを貴社のGoogleドライブにコピー
まず初めにご自身のGoogleアカウントにログインしていただき初回接点経緯の更新したいデータのファイルを、ご自身のGoogleドライブにコピーを作成してください(コピーを作成しないと編集できません)。
Step2
「レポート」メニューから、対象となる更新項目のレポートをダウンロードします。
Step3
ダウンロードしたファイルをスプレッドシートに貼り付けなどのファイル作成を行います。
Step4
貼付・修正が完了したら、「出力用CSV」シートからCSV形式でダウンロードします。
Googleスプレッドシートの「ファイル」→「ダウンロード」→「カンマ区切り形式(.csv)」を選択してください。
各レポートの具体的な作成方法は22.8.2項目別のCSVデータの作成方法をご参照ください。
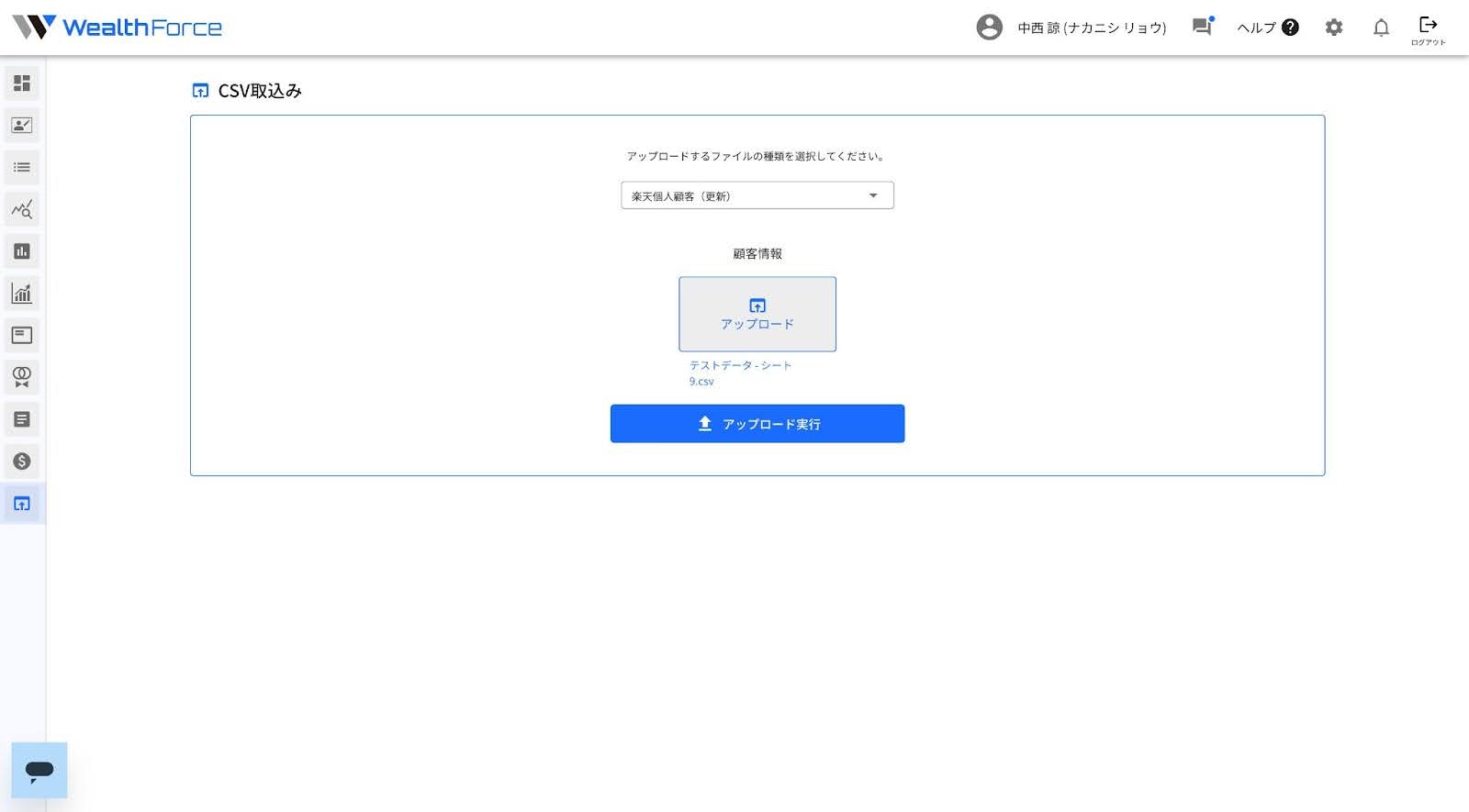
アップロード方法
Step1.CSV取込みメニューにアクセスする

Step2.CSV取込み画面から、データカスタマイズ→初回接点経緯を選択する
CSV取込み画面から、データカスタマイズ→初回接点経緯を選択してください。

Step3.「アップロード」をクリックしファイルを選択

Step4.アップロード実行をクリック
内容を確認し、「このファイルを読み込む」をクリックし、最後に「アップロード実行」をクリックしていただくことで取り込みが完了します。
