logo
はじめての方へ顧客の新規作成及び顧客情報の編集顧客情報検索顧客世帯管理保有資産の登録保有資産サマリー取引履歴資産残高推移機能保有資産分析債券分析機能投信・ETF分析機能ライフプランシミュレーション提案機能活動履歴ToDo機能カレンダー機能案件管理ファイル一覧メッセージ機能投資のコンシェルジュを活用した顧客管理会員サイト機能外部とのシステム連携CSV取込み機能レポート機能手数料・報酬・請求機能計数管理機能権限設定システム管理参考資料

5.3.1 証券会社からダウンロードした資産情報の取込方法

目次

取り込めるデータの内容

取込み方法

取り込めるデータの内容

証券会社からダウンロードした資産情報ファイルについて、CSV形式でアップロードすることで、WealthForceの資産情報を一括更新できます。

なお、本機能をご利用いただく際には、以下の点についてご留意ください。

  1. 証券会社からダウンロードしたファイルをそのままアップロードすることはできません。当社指定のフォーマットに合わせて、項目名等を変更したうえでアップロードしてください。
  2. CSVインポートを行うには、事前に顧客ごとに口座番号をWealthForceへ登録しておく必要があります。
  3. CSVをアップロードした時点で、当該顧客に紐づく資産情報のうち、同一金融機関でかつ入力タイプが「手入力」となっている既存の資産情報は、すべて削除されます。

本機能の対象となる証券会社
本機能に対応している証券会社は楽天証券とSBI証券です。また、東海東京証券、アイザワ証券、PWM証券の3社につきましてはβ版のツールをご用意しております。
現在、順次対象となる証券会社を追加しています。特に追加のご要望等がございましたら、WealthForce運営事務局までご連絡ください。

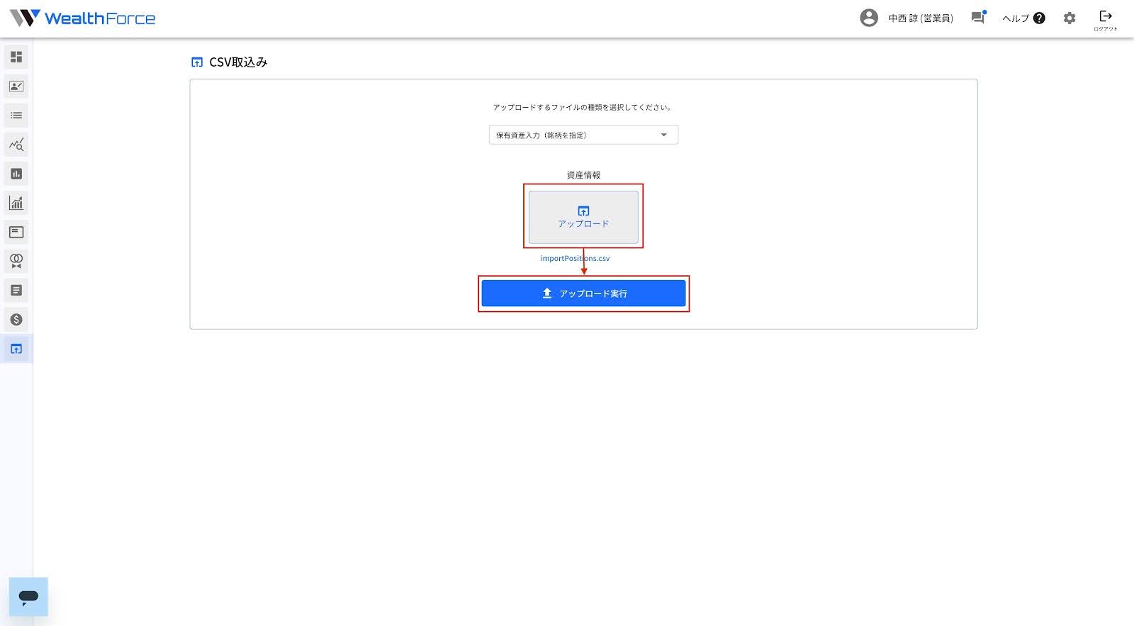
取込み方法

取込み用CSVファイルの作成方法およびアップロード手順については、以下のマニュアルをご参照ください。
23.5.1 CSVデータの作成方法(保有資産)
23.5.2 CSVアップロード方法(保有資産)

© MONO Investment,Inc